Tests de comportement

Les tests de comportement StandardBot vous permettent de vérifier comment votre agent virtuel textuel ou vocal exécute les comportements de base. Vous pouvez effectuer tous les tests à l’aide du script de test StandardBot. Actuellement, l’exemple de script teste tous les comportements des agents virtuels textuels et certains comportements des agents virtuels vocaux.

Les tests StandardBot fonctionnent en demandant au script d’envoyer un déclencheur à l’agent virtuel. L’agent virtuel est configuré pour répondre à chaque déclencheur d’une manière spécifique. Le script est configuré pour analyser et identifier les parties de la réponse de l’agent virtuel. Si la réponse ne contient pas ce que le script recherche, l’agent virtuel ne réussit pas le test. Si c’est le cas, l’agent virtuel réussit le test.

Les déclencheurs sont propres aux tests StandardBot. Par défaut, ils sont différents des mots et des intentions automatisés auxquels votre agent virtuel est formé pour répondre dans un environnement de production. Les déclencheurs de test StandardBot par défaut ne seront probablement jamais utilisés par les contacts. Par exemple, debugStandardBotExchange et debugStandardBotScriptPayload sont deux des phrases de déclenchement par défaut du script. C’est pourquoi les tests StandardBot peuvent être utilisés en toute sécurité dans un environnement de production.

Catégories de tests

Il existe deux types de tests StandardBot :

Critères de réussite

Outre les déclencheurs et les réponses, chaque test StandardBot comporte des critères qui doivent être respectés pour que le test soit réussi. Pour réussir un test, l’agent virtuel doit retourner la bonne réponse. Pour de nombreux tests, cette réponse est différente de celle que l’agent virtuel donnerait lors d’une interaction en direct. Cela signifie que vous pouvez être sûr que votre agent virtuel a réussi chaque test avec succès.

Par exemple, pour réussir le test Échange de bot, un agent virtuel doit renvoyer la phrase bot response. Il ne s’agit pas d’une phrase qu’un agent virtuel utiliserait normalement au cours d’une interaction. Elle est unique et spécifique au test Échange de bot. C’est ainsi que vous saurez qu’il s’agit de la bonne réponse au test.

Préparation des tests StandardBot

Avant de pouvoir exécuter les tests StandardBot sur votre agent virtuel, vous devez :

  • Mettre à niveau votre agent virtuel vers la version 3.0 de l’intégration Virtual Agent Hub, s’il n’utilise pas actuellement cette version.
  • Noter le nom de l’agent virtuel que vous testez. Le nom est utilisé comme ID d’agent virtuel dans les scripts Studio. Vous avez besoin de ces informations pour configurer le script de test. Vous le trouverez dans l’application d’agent virtuel dans Virtual Agent Hub. Par exemple, dans l’image suivante, le nom de l’agent virtuel est MS6628.

  • Formez votre agent virtuel à répondre aux mots déclencheurs, aux phrases et aux intentions automatisées utilisées dans les tests. Reportez-vous à la documentation de votre fournisseur d’agent virtuel pour savoir comment former votre agent virtuel.

  • Téléchargez et configurez le script StandardBot.

Conversion vers la version d’intégration 3.0

Tous les nouveaux agents virtuels que vous ajoutez doivent être créés à l’aide de la version d’intégration 3.0. Pour les agents virtuels existants, la conversion vers la version d’intégration 3.0 est facultatif. Cependant, si vous n’effectuez pas la conversion, vous ne pourrez pas utiliser StandardBot avec cet agent virtuel.

Si vous passez d’une version antérieure à la version 3.0 de l’intégration, la compatibilité entre vos configurations, votre script et la version 3.0 de l’intégration est inconnue. Pour éviter toute perturbation inattendue du service d’agent virtuel de votre organisation, il est préférable de vérifier la mise à niveau dans un environnement de test avant de convertir votre environnement de production.

Vous pouvez utiliser les tests StandardBot pour déterminer si la conversion vers la nouvelle version pose des problèmes et lesquels. Les étapes ci-dessous décrivent une approche possible de la conversion :

  1. Clonez l’application d’agent virtuel dans Virtual Agent Hub que vous souhaitez convertir.
  2. Cliquez sur la version clonée de l’application dans Virtual Agent Hub.
  3. Sur la page Propriétés, sélectionnez 3.0 dans le champ Version d’intégration.
  4. Cliquez sur Enregistrer.
  5. Dans la console de gestion de votre fournisseur d’agent virtuel, ajoutez les comportements StandardBot à l’agent virtuel que vous convertissez. Cela inclut les intentions automatisées et les mots déclencheurs.
  6. Exécutez les tests StandardBot sur la version clonée de l’application en utilisant le script StandardBot approprié dans Studio.
  7. Prenez note de tout ce qui échoue. Il s’agit des configurations de l’agent virtuel ou des endroits du script que vous devez traiter avant de convertir votre version de production.
  8. Corrigez les éventuels problèmes liés à votre script et à vos configurations. Les corrections peuvent nécessiter des modifications dans la console de votre fournisseur d’agent virtuel, dans les paramètres de Virtual Agent Hub ou dans le script Studio.
  9. Exécutez à nouveau les tests StandardBot et votre script cloné.
  10. Répétez ces étapes jusqu’à ce que votre agent virtuel passe tous les tests et que votre script Studio se comporte comme vous l’attendez.
  11. Lorsque votre agent virtuel a réussi tous les tests, vous pouvez copier les corrections dans votre version de production. Si vous avez dû apporter des modifications importantes à vos configurations et à votre script, vous pouvez utiliser la version de test actuelle comme nouvelle version de production.

Configurer et former votre agent virtuel

Vous devez former votre agent virtuel à reconnaître les mots déclencheurs, les phrases et les intentions automatisées utilisés dans les tests StandardBot. C’est la seule façon de faire fonctionner les tests. Si l’agent virtuel ne reconnaît pas un déclencheur comme quelque chose auquel il doit répondre d’une certaine manière, il ne réagira pas de manière appropriée et le test ne sera pas valide. Reportez-vous à la documentation de votre fournisseur d’agent virtuel pour savoir comment former votre agent virtuel.

Le script StandardBot est configuré pour utiliser un ensemble de déclencheurs par défaut. Si vous souhaitez utiliser d’autres déclencheurs, vous devez modifier la configuration du script et former votre agent virtuel à répondre aux nouveaux déclencheurs. Les déclencheurs et les réponses par défaut pour chaque test sont décrits sur la page d’aide Comportements de base.

Configurer le script StandardBot

Avant d’utiliser le script StandardBot, vous devez le personnaliser. Il s’agit notamment d’ajouter le nom de l’agent virtuel et l’adresse courriel à laquelle vous souhaitez que le rapport sur les résultats du test soit envoyé.

  1. Téléchargez et importez le script StandardBot dans Studio et enregistrez-le.
  2. Double-cliquez sur l’action Snippet avec l’étiquette Declare Objects & Set Bot to Test.
  3. Cliquez sur l’onglet Text View dans la fenêtre Snippet Editor
  4. Si vous souhaitez que le rapport de test soit envoyé à une adresse courriel, localisez la variable ReportEmail. Remplacez la valeur par l’adresse courriel à laquelle vous souhaitez que le rapport soit envoyé. La valeur doit être placée entre guillemets. Si vous n’ajoutez pas d’adresse courriel, vous pouvez vérifier les résultats des tests dans la trace du script.
  5. Configurez le script avec le nom de l’agent virtuel que vous testez : 
    1. Remplacez la valeur de BotsList[1].BotName par le nom de l’agent virtuel que vous testez. Vous pouvez trouver ce nom dans Virtual Agent Hub, comme décrit dans la section Préparation des tests StandardBot de cette page. Par exemple, BotsList[1].BotName = "MS6628"
    2. Si vous souhaitez tester plusieurs agents virtuels avec ce script, supprimez les caractères de commentaire ( // ) devant l’instruction ASSIGN suivante. Ajoutez le nom d’un autre agent virtuel comme valeur. Par exemple, // ASSIGN BotsList[2].BotName = "StandardBot_DialogFlow_ES" deviendrait ASSIGN BotsList[2].BotName = "GDF2123".
  6. Configurez l’agent virtuel que vous souhaitez que le script teste :
    1. Si le script est configuré pour tester un seul agent virtuel, ne modifiez pas la valeur de la variable BotToTest. Elle ne doit pas contenir de texte ni d’espace entre les deux guillemets. Par exemple, BotToTest = "".
    2. Si le script est configuré pour tester plusieurs agents virtuels et que vous souhaitez qu’il exécute les tests sur chacun d’entre eux, ne modifiez pas la valeur de la variable BotToTest. Elle ne doit pas contenir de texte ni d’espace entre les deux guillemets. Par exemple, BotToTest = "".
    3. Si le script est configuré pour tester plusieurs agents virtuels, mais que vous ne souhaitez exécuter le test que sur l’un d’entre eux, remplacez la valeur de BotToTest par la valeur de l’index de cet agent virtuel dans l’objet BotsList. Par exemple, pour tester l’agent virtuel GDF2123 de l’étape précédente, saisissez 2 comme valeur pour BotToTest.
  7. Configurez les tests que le script doit exécuter. Modifiez la valeur de testPath pour qu’elle corresponde à l’une des valeurs suivantes, si nécessaire. La valeur par défaut est testAll. Les options sont :

    • testAll : Utilisez cette valeur si vous souhaitez que le script exécute tous les tests StandardBot. Cette option exécute le test de fin de conversation, mais pas le test d’escalade.
    • EscalationPath : Utilisez cette valeur si vous voulez que le script exécute le test Escalade. Cela permet de tester la capacité de l’agent virtuel à faire remonter une interaction à un agent en chair et en os.

  8. Cliquez sur OK pour fermer la fenêtre Snippet editor.
  9. Cliquez sur Fermer dans la fenêtre Échange TextBot. Cette action ajoute le ou les agents virtuels sélectionnés à l’action Textbot Exchange.
  10. Enregistrez votre script.

Personnaliser le script StandardBot

Pour la plupart des tests, vous n’avez pas besoin de personnaliser le script StandardBot. Le test d’intention automatisée nécessite que vous modifiiez le script afin qu’il puisse tester les intentions automatisées que vous utilisez dans votre script. Vous pouvez également suivre ces étapes pour modifier d’autres tests si nécessaire.

Si vous modifiez les valeurs de test dans le script, vous devez utiliser les mêmes valeurs lors de la configuration de votre agent virtuel. Si vous n’effectuez la modification qu’à un seul endroit, le test ne fonctionnera pas.

  1. Dans Studio, ouvrez le script StandardBot que vous souhaitez personnaliser.
  2. Enregistrez une copie du script comme sauvegarde au cas où vous auriez besoin d’annuler vos modifications.
  3. Double-cliquez sur l’action Config test data SNIPPET.
  4. Dans l’onglet Vue texte, descendez jusqu’à la ligne DYNAMIC TestData, puis localisez l’ensemble des instructions ASSIGN pour le test que vous modifiez. Cet objet définit les valeurs envoyées à l’agent virtuel pour déclencher chaque test. Cet objet contient les paramètres suivants pour chaque test :

    AutoIntent = ""
    UserInput = ""
    CustomPayload = ""
    TestName = ""
    TestStatus = ""
    TestNumber = ""
    
  5. Modifiez les valeurs que vous souhaitez changer en suivant les instructions suivantes :
    • Les paramètres utilisés dans les tests sont TestData[#].AutoIntent, TestData[#].UserInput et TestData[#].CustomPayload.
    • Tous les paramètres ne sont pas utilisés dans chaque test. Les valeurs par défaut de chaque test indiquent les paramètres qu’il utilise. Vous pouvez ajouter un paramètre si nécessaire, mais il n’affectera pas le résultat du test à moins que vous ne configuriez également votre agent virtuel pour qu’il réponde à ce paramètre.
    • Il n’est pas nécessaire de modifier TestData[#].TestStatus. Le script met automatiquement à jour ce paramètre lors de son exécution.
    • Pour changer le nom du test, modifiez TestData[#].TestName.
    • Pour modifier l’étiquette qui apparaît dans le rapport à la fin du test, modifiez TestData[#].TestNumber.
  6. Cliquez sur OK pour enregistrer vos modifications et fermer la fenêtre Snippet editor.
  7. Double-cliquez sur l’action Evaluate Results SNIPPET.

    Ne modifiez pas les valeurs de l’objet TestData dans cet extrait de code. Le script met ces valeurs à jour automatiquement. Toute modification apportée à ces valeurs sera écrasée lors de l’exécution du script.

  8. Descendez jusqu’à la ligne SWITCH CurrentTest. Il s’agit d’une instruction SWITCH qui configure une série d’actions différentes que le script effectue en fonction de la valeur de la variable CurrentTest. Cette instruction SWITCH établit des critères afin que le script puisse déterminer si l’agent virtuel réussit chaque test.

  9. Localisez l’instruction CASE dont le numéro correspond au test que vous modifiez. Par exemple, pour modifier les critères de réussite du test 9 (Intention automatisée), faites défiler la fenêtre jusqu’à CASE 9.
  10. Dans l’instruction IF à l’intérieur de l’instruction CASE, modifiez la valeur des variables si nécessaire.
  11. Cliquez sur OK pour enregistrer vos modifications et fermer la fenêtre de l’éditeur Snippet .
  12. Enregistrez le script.

Exécuter des tests à partir d’un script StandardBot

Vous pouvez tester tous les comportements en même temps à l’aide du script de test StandardBot. Si vous ne l’avez pas encore fait, configurez et formez votre agent virtuel et configurez le script StandardBot.

  1. Dans Studio, ouvrez le script StandardBot que vous souhaitez exécuter.
  2. Cliquez sur Start with Trace.
  3. Dans la fenêtre Sortie de trace, vous pouvez explorer les résultats des tests.
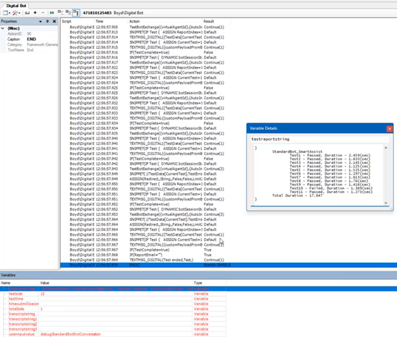
  4. Faites défiler jusqu’au bas des résultats de la trace et cliquez sur la dernière ligne, qui correspond à l’action END.
  5. Dans l’onglet Variables, localisez la variable testreportstring et double-cliquez dessus pour ouvrir le contenu de la variable dans une nouvelle fenêtre. Vous obtenez ainsi un aperçu des résultats de chaque test. Si vous avez configuré le script avec une adresse courriel, une copie des résultats du test est automatiquement envoyée à cette adresse.

Exécuter un test StandardBot à partir de Virtual Agent Hub

Vous pouvez tester la plupart des comportements à partir du volet Test de la page des propriétés de l’application de votre agent virtuel dans Virtual Agent Hub. Cela fonctionne pour les agents virtuels vocaux et textuels.

Pour savoir quelle entrée utiliser et si l’agent virtuel a réussi le test, vous devez consulter la page d’aide Comportements de base. Chaque comportement sur la page comprend une rubrique Test StandardBot qui contient un tableau de données. Le tableau contient tout ce dont vous avez besoin pour exécuter le test manuellement, y compris une indication sur la possibilité d’exécuter le test manuellement.

  1. Dans CXone Mpower, cliquez sur le sélecteur d’application et sélectionnezAutres > Intégrations.
  2. Cliquez sur Virtual Agent Hub.
  3. Cliquez sur l’agent virtuel que vous souhaitez tester.
  4. Pour les comportements qui se déclenchent à partir d’une entrée humaine : 
    1. Dans la section Test des propriétés de l’agent virtuel sélectionné, saisissez l’entrée décrite pour le test que vous souhaitez effectuer dans le champ Taper un message. Vous trouverez ces informations dans la ligne Entrée de variables pour exécuter un test dans un script du tableau des détails du test.
    2. Appuyez sur Entrée.
  5. Pour les comportements qui se déclenchent à partir d’intentions automatisées : 
    1. Dans la section Test des propriétés de l’agent virtuel sélectionné, cliquez sur Plus d’options Trois points empilés verticalement. à côté du champ Taper un message.
    2. Saisissez l’intention automatisée que vous souhaitez tester. Elles sont décrites pour chaque test sur la page d’aide Comportements de base. Vous pouvez trouver les intentions automatisées dans la ligne Entrée pour exécuter le test manuellement du tableau des détails du test pour les comportements qui ont des intentions automatisées.
    3. Cliquez sur Déclencher.
  6. Notez la réponse de l’agent virtuel dans la fenêtre de clavardage de test. Comparez-la aux critères de réussite de ce test.
  7. Si votre agent virtuel ne réussit pas le test, apportez les modifications suggérées au script ou aux configurations de l’agent virtuel, puis recommencez le test.

Configurer le script de test pour l’exécuter en fonction d’un calendrier

Vous pouvez configurer le script StandardBot pour l’exécuter en fonction d’un calendrier. Ce faisant, StandardBot devient un outil d’observation qui vous informe rapidement des problèmes. Les étapes ci-dessous vous permettent de modifier le script de manière à ce qu’il n’envoie une notification qu’en cas de problème avec l’un des tests.

  1. Ouvrez votre script de test StandardBot.
  2. Si nécessaire, configurez l’adresse courriel à laquelle vous souhaitez que les notifications d’échec soient envoyées :
    1. Double-cliquez sur l’action Snippet avec l’étiquette Declare Objects & Set Bot to Test.
    2. Cliquez sur l’onglet Text View dans la fenêtre Snippet Editor
    3. Localisez la variable ReportEmail et remplacez-la par l’adresse courriel à laquelle vous souhaitez que le rapport soit envoyé. La valeur doit être placée entre guillemets.
    4. Cliquez sur OK.
  3. Modifiez le script pour qu’il n’envoie une alerte qu’en cas d’échec d’un test : 
    1. Supprimez le connecteur entre l’action Préparer le rapport SNIPPET et l’action Envoyer le rapport EMAIL .
    2. Ajoutez une action IF et une action SNIPPET au script et connectez-les de manière à ce que la branche Vrai de IF soit connectée à l’action Envoyer le rapport EMAIL . La branche Faux doit être connectée à END. Ceci est illustré dans l’image suivante :

    3. Modifiez les légendes des deux nouvelles actions pour indiquer leur objectif. Dans l’exemple, la légende de l’action SNIPPET est Test d’échec. La légende de l’action IF est Courriel en cas d’échec.
    4. Double-cliquez sur l’action SNIPPET et ajoutez la ligne de code suivante :

      
      ASSIGN isProblem = testreportstring.contains("fail")		
    5. Save the snippet.
    6. Change the value of the Expression property of the new IF action to isProblem=1.
    7. Save the changes to your script.
  4. Configurez un calendrier de script dans CXone Mpower pour exécuter ce script à la cadence que vous souhaitez.